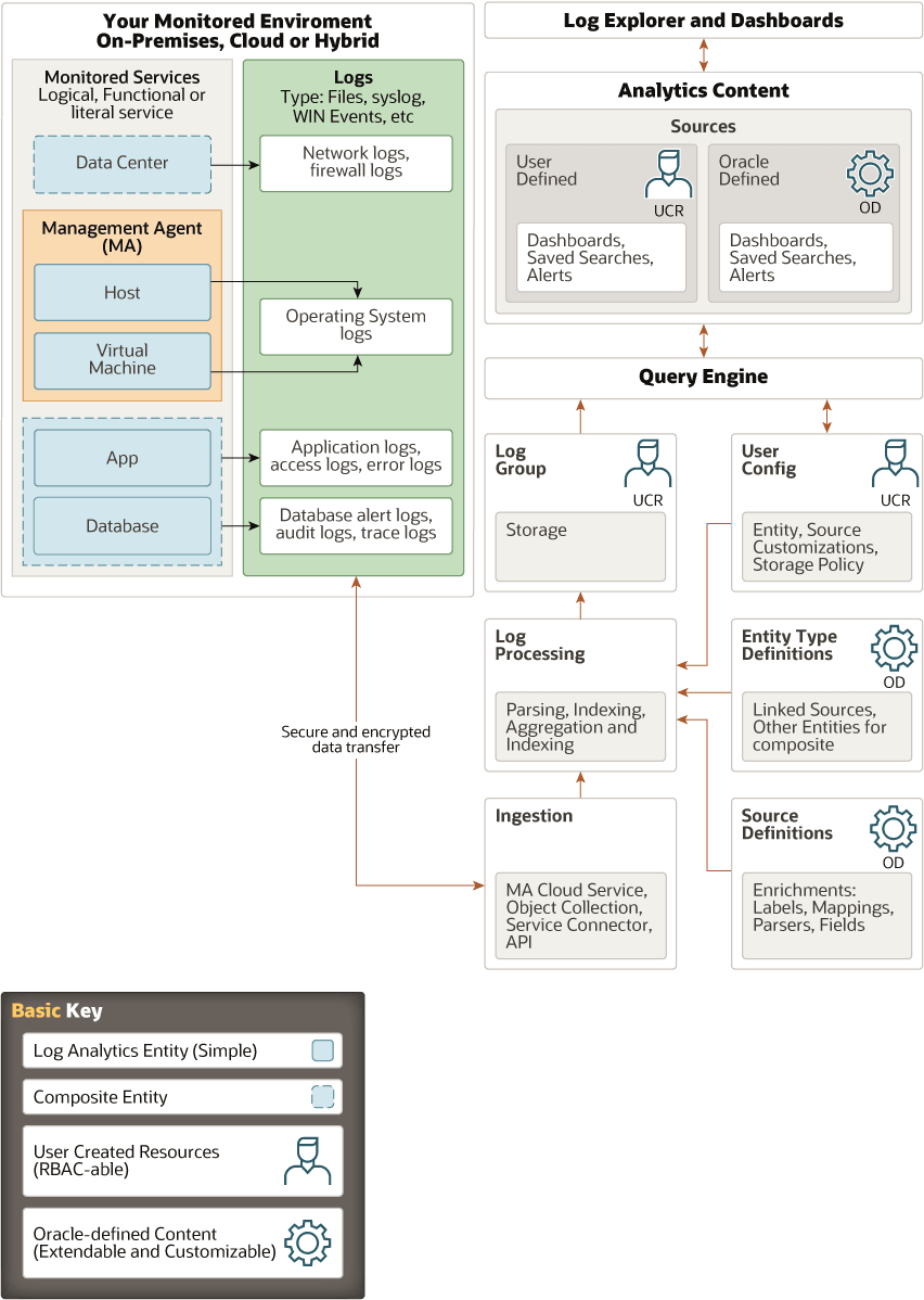
Architecture of Log Analytics

Here's the high level architecture of Oracle Log Analytics service:


High level architecture of Log Analytics

Typical Workflow for Setting Up and Using Log Analytics

Order Task Useful Link
1 Identify the entities from which the logs must be collected. NA
2 Determine the method to ingest the logs. This is based on the following factors:
  • Location of the logs: If your logs are located such that the installation of Management Agent is not possible, or if they are generated in an OCI service that cannot be connected to from Oracle Log Analytics, then use on-demand upload.

    If the logs are generated on your on-premises or cloud host, then install the Management Agent.

    If your logs are available in OCI Object Storage or another OCI service which can be connected to by using the service connector, then ingest directly from the service.

  • Purpose of ingestion: If you want to continuously collect logs, process and analyze them, then install Management Agent on your host.

    If you want to upload the logs in bulk and analyze that specific set, then use on-demand upload.

Note that there is a unique workflow for setting up database instance monitoring for the database instance records that are extracted based on the SQL queries that you provide in the log source configuration.

3 Set up your Oracle Cloud Infrastructure tenancy to use Oracle Log Analytics by performing the prerequisite configuration tasks. Enable Access to Log Analytics and Its Resources

Configure Management Dashboard

4 Create Oracle Log Analytics resources such as log groups, entities, sources and parsers depending on your end use and method of ingestion.

This will determine the exact information that must be recovered from the log content for analysis, the pre-processing and enrichment that must be done on the log data before it is ready for consumption in the service.

Note that Oracle already provides several Oracle-defined sources and parsers to support standard log types and formats. If these aren't suitable for your requirement, then you can edit the existing resources, or create new ones.

Create resources:

Available resources:

5 Ingest the logs using the method that you selected earlier.

If you used Management Agent to collect the log data, then view the warning messages generated during log collection. This helps you to diagnose problems with the sources or entities and to take corrective action.

Ingest Logs

View Agent Collection Warnings

6 Select from the charts and controls available in the visualization panel based on your parameters and gain insight into your log data. You can choose from visualization options like log scale, bar chart, line chart, summary table, word cloud, cluster, and link.

Use the field values that you extracted from the original log content as the parameters to plot the data in the chart.

Select the Visualization Type

Visualize Data Using Charts and Controls

7 Search the logs and drill down to specific log entries to resolve problems quickly. You can use the Oracle Log Analytics console or write queries to perform the search.

To write queries, familiarize with the command reference by learning about the commands, their syntax, and viewing some of the examples of their use.

Perform Advanced Search

Query Language Command Reference

8 Perform advanced analysis of the log data to root cause issues, find potential issues, detect anomalies, and fix the issues. Use our advanced analysis tools such as Cluster, Link, and Link by Cluster for the purpose.

View some of the example use cases and issues resolved using the advanced analysis tools.

Typical Use Cases

9 Save the searches that you performed using the Oracle Log Analytics console or by writing queries, as Saved Search.

A saved search can be used to repeat the search at a later point, to set up a scheduled task to run the search, to set up alerts on the search, and to create dashboards.

Save and Share Log Searches
10 Create custom dashboards by adding Oracle-defined and user-defined widgets. Use the dashboard as your single-pane view of the collection of analysis on Oracle Log Analytics. Create Dashboards